Wevly is an AI-powered checklist management app designed to make everyday planning simpler, faster, and more collaborative across desktop and mobile.
The platform allows users to instantly create custom checklists using AI-generated suggestions or ready-made templates, making it easy to get started without building lists from scratch. It is designed for a wide range of real-life use cases, including grocery shopping, exercise routines, home improvement, DIY projects, recurring tasks, and shared family planning.



Wevly supports real-time sharing and collaboration, enabling users to manage tasks together with family, friends, or groups. With personal and shared checklists, item-level details, and progress tracking, it helps users stay organized and aligned while working toward common goals.
The app also supports routine-based checklist management, allowing users to build consistent habits and monitor progress over time. In addition, built-in reminders help users avoid missing important dates, recurring tasks, and key events.

It also supports both online and offline environments, helping users stay productive even when connectivity is limited.
With its clean, mobile-friendly interface and practical collaboration features, Wevly provides a dependable and user-friendly checklist experience for individuals, families, and small groups.
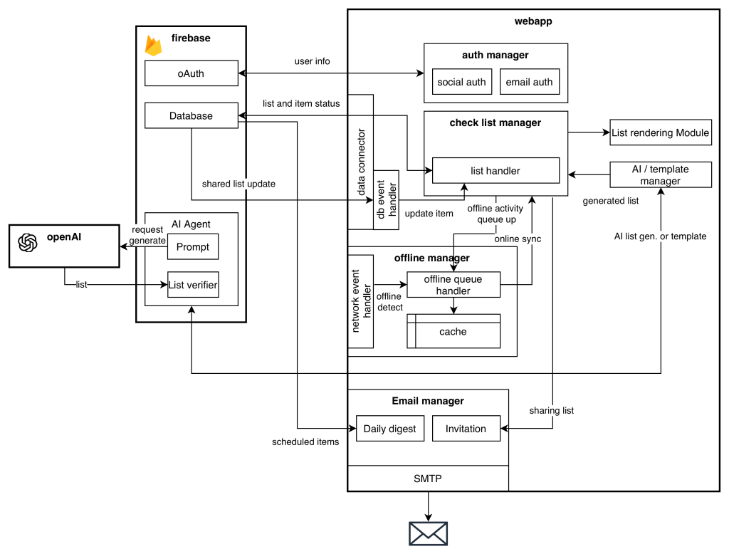
Architecture

SW Stack

Leave a comment