This project was designed to enable frontline workers to resolve complex field issues without the constraints of time or location. The solution consisted of two core components:
- AR-Based Collaboration Platform – Provided a unified board where users could share diverse content types—images, videos, documents, and 3D models. It supported live AR markups over field video streams, allowing teams to collaborate more intuitively and efficiently in real time.
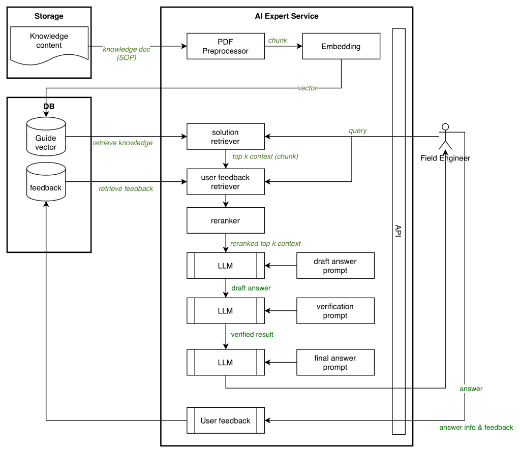
- AI Expert System – Leveraged LLMs with RAG techniques to deliver reliable, context-aware problem-solving guidance. Frontline engineers could interact with the AI agent to identify solutions before escalating to human experts, minimizing downtime and reducing dependency on limited expert availability.
As the Development Team Lead, I managed this project end to end. My responsibilities spanned requirements analysis with multiple stakeholders, architectural design, solution development, and final deployment. By guiding the team through every stage of the lifecycle, I ensured the platform delivered measurable improvements in operational efficiency and frontline problem resolution.
Backend Architecture

AI Expert Architecture

Frontend Architecture

Software Stack

Leave a comment